Instance Verification Kit (IVK)
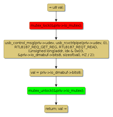
mutex lock @ [3450+28+/linux-3.19-rc1/drivers/net/wireless/rtl818x/rtl8187/rtl8187.h]
Instance Signature: io_mutex
|
The Matching Pair Graph:
|
|
Function Name
|
Control Flow Graph (CFG)
|
Events Flow Graph (EFG)
|
Source Correspondence
|
|
rtl818x_ioread8_idx
|
|
|
[3363+19+/linux-3.19-rc1/drivers/net/wireless/rtl818x/rtl8187/rtl8187.h]
|